Tech Tip: A nifty way of organizing your database objects (forms, methods, tables)
PRODUCT: 4D | VERSION: 11.4 | PLATFORM: Mac & Win
Published On: November 12, 2009
As your database grows in size and complexity you may find yourself striving for more efficient ways of organzing the development enviorment; such as using naming conventions for forms and methods.
In addition to using naming conventions the 4D developer is also able to use the Home tab of the Explorer to create their own hierarchy to organize the database objects.
This is exposed by first navigating to the Explorer:

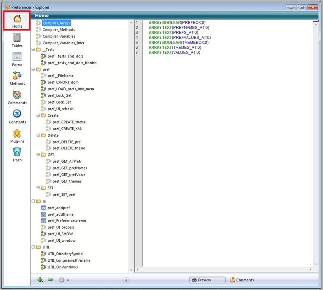
The Home tab should be the default tab selected when the Explorer is opened. The following screenshot shows a database with its objects organized:

Folders are created by clicking on the
icon and choosing the "Create Folder":
In addition to using naming conventions the 4D developer is also able to use the Home tab of the Explorer to create their own hierarchy to organize the database objects.
This is exposed by first navigating to the Explorer:

The Home tab should be the default tab selected when the Explorer is opened. The following screenshot shows a database with its objects organized:

Folders are created by clicking on the

